ริบบิ้นไว้อาลัย
tel โทรศัพท์ : 053-112-744,053-112-914 email cmi@doe.go.th

การต่ออายุใบอนุญาตทำงานคนต่างด้าวสัญชาติกัมพูชา ลาว เมียนมา และเวียดนาม ตามมติคณะรัฐมนตรี เมื่อวันที่ 5 กรกฎาคม 2565 RSS

 

สำนักงานจัดหางานจังหวัดเชียงใหม่ เปิดให้บริการต่ออายุใบอนุญาตทำงานของคนต่างด้าว สัญชาติกัมพูชา ลาว เมียนมา และเวียดนาม โดยนายจ้าง/สถานประกอบการที่จ้างคนต่างด้าว 4 สัญชาติดังกล่าว ที่ใบอนุญาตทำงานสิ้นสุด  วันที่ 13 กุมภาพันธ์ 2566 สามารถดำเนินการต่ออายุใบอนุญาตทำงานให้กับลูกจ้างคนต่างด้าว ด้วยตนเองผ่านเว็ปไซต์ https://alien13febrenewal.doe.go.thตั้งแต่วันที่ 17 ตุลาคม 2565 - 13 กุมภาพันธ์ 2566

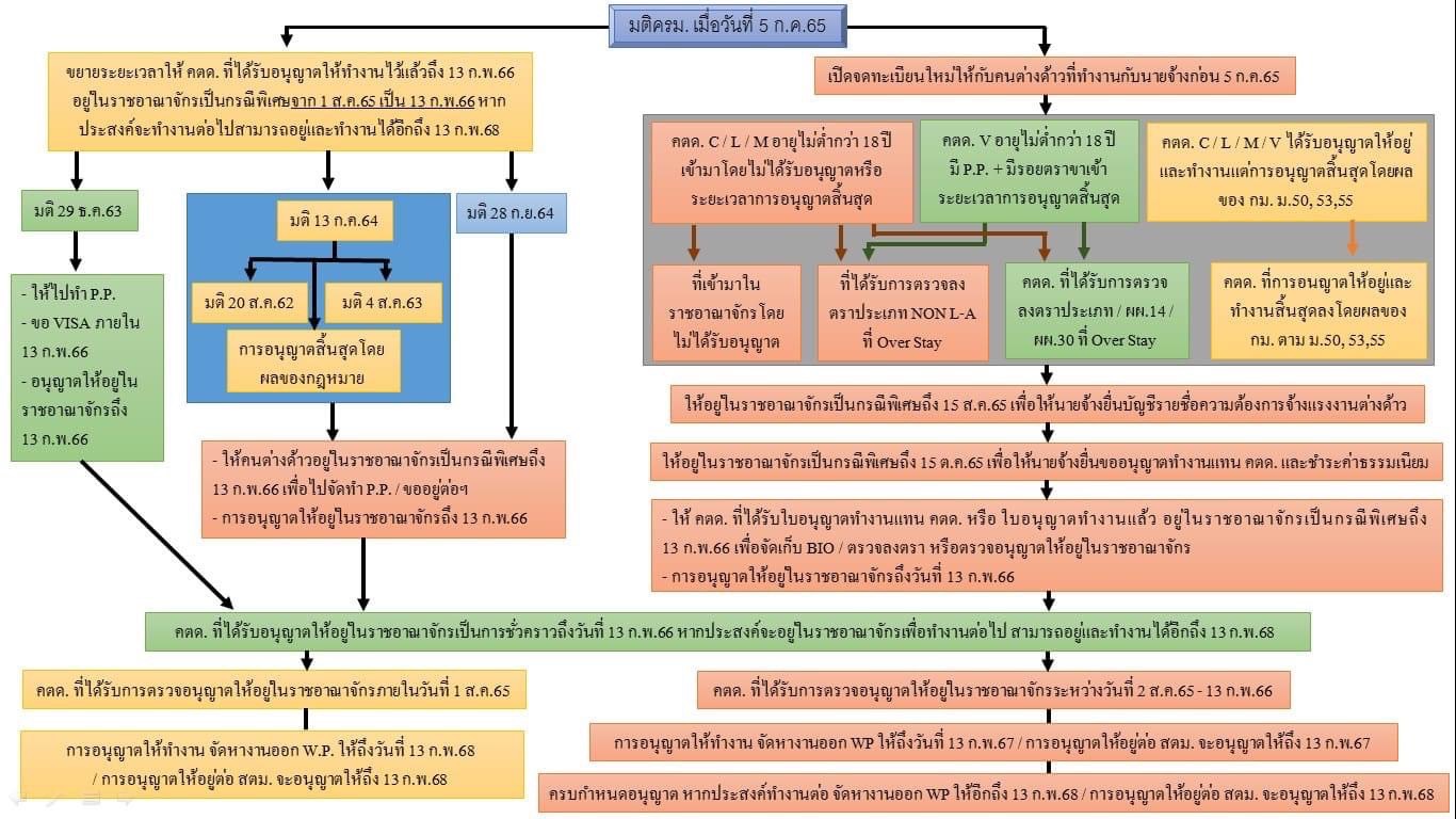
 นายเอกลักษณ์  อุ่นภักดิ์  จัดหางานจังหวัดเชียงใหม่  เปิดเผยว่า คณะรัฐมนตรีมีมติ เมื่อวันที่ 5 กรกฎาคม 2565 เห็นชอบให้คนต่างด้าวสัญชาติกัมพูชา ลาว เมียนมา และเวียดนาม ที่ได้รับอนุญาตให้อยู่ในราชอาณาจักรและทำงานถึงวันที่ 13 กุมภาพันธ์ 2566 หากประสงค์จะอยู่ในราชอาณาจักรและทำงานต่อไป ให้ต่ออายุใบอนุญาตได้อีก 2 ปี ตั้งแต่วันที่ 17 ตุลาคม 2565 ถึงวันที่ 13 กุมภาพันธ์ 2566 โดยมีหลักเกณฑ์และขั้นตอนดำเนินการดังต่อไปนี้

1. ระยะเวลาการอนุญาตทำงาน 2 ปี แบ่งออกเป็น 2 กรณีดังนี้

    1.1 กรณีคนต่างด้าวที่ได้รับการตรวจอนุญาตให้อยู่ในราชอาณาจักรเป็นการชั่วคราว (Visa) ถึงวันที่ 13 กุมภาพันธ์ 2566 ภายในวันที่ 1 สิงหาคม 2565 ต่ออายุใบอนุญาตทำงาน 2 ปี ถึงวันที่ 13 กุมภาพันธ์ 2568

    1.2 กรณีคนต่างด้าวที่ได้รับการตรวจอนุญาตให้อยู่ในราชอาณาจักรเป็นการชั่วคราว (Visa) ถึงวันที่ 13 กุมภาพันธ์ 2566 ในระหว่างวันที่ 2 สิงหาคม 2565 ถึงวันที่ 13 กุมภาพันธ์ 2566 ต่ออายุใบอนุญาตทำงานได้ครั้งละ 1 ปี ครั้งที่ 1 ถึงวันที่ 13 กุมภาพันธ์ 2567 ครั้งที่ 2 ถึงวันที่ 13 กุมภาพันธ์ 2568

  2. การขึ้นทะเบียนเป็นผู้ประกันตนและซื้อบัตรประกันสุขภาพ

    2.1 คนต่างด้าวที่ทำงานกับนายจ้าง/สถานประกอบการที่อยู่ภายใต้บังคับกฎหมายว่าด้วยการประกันสังคม ให้ดำเนินการขึ้นทะเบียนเป็นผู้ประกันตนกับสำนักงานประกันสังคม ก่อนยื่นต่ออายุใบอนุญาตทำงาน

  2.2 คนต่างด้าวที่ทำงานกับนายจ้าง/สถานประกอบการที่ไม่อยู่ภายใต้บังคับกฎหมายว่าด้วยประกันสังคม เช่น กิจการเกษตร และงานบ้าน ฯลฯ ให้ซื้อบัตรประกันสุขภาพกับกระทรวงสาธารณสุข ก่อนยื่นต่ออายุใบอนุญาตทำงาน

  3. ระยะเวลาการยื่นต่ออายุใบอนุญาตทำงาน (บต.50)

  3.1 ตั้งแต่วันที่ 17 ตุลาคม 2565 ถึงวันที่ 13 กุมภาพันธ์ 2566

  3.2 นายจ้าง/สถานประกอบการ สามารถดำเนินการต่ออายุใบอนุญาตทำงานแทนคนต่างด้าวด้วยตนเองผ่านระบบอิเล็กทรอนิกส์https://alien13febrenewal.doe.go.th กรณีนายจ้างที่เป็นบุคคลธรรมดา  ไม่ถนัดใช้คอมพิวเตอร์ สามารถใช้บริการโดยเจ้าหน้าที่ ณ สำนักงานจัดหางานจังหวัดเชียงใหม่  สาขาย่อย (ศูนย์สินค้าเกษตรภาคเหนือจังหวัดเชียงใหม่) ชั้น 2  ถนนคันคลองชลประทาน  ในวันเวลาราชการ ตั้งแต่เวลา (08.30 น.-16.30 น.)

   สอบถามเพิ่มเติมได้ที่ ณ ฝ่ายพิจารณาการอนุญาตทำงานของคนต่างด้าว สำนักงานจัดหางานจังหวัดเชียงใหม่ สาขาย่อย (ศูนย์สินค้าเกษตรภาคเหนือจังหวัดเชียงใหม่) โทร 0-5311-2911  หรือสายด่วนกรมการจัดหางาน 1506 กด 2 หรือ ช่องทาง Line official : ID line @doecmi